TON是什么?Token的交易资金安全
TON(The Open Network) 是一个去中心化的区块链平台,由 Telegram 团队最初设计和开发。TON 的目标是提供一个高性能和可扩展的区块链平台,以支持大规模的去中心化应用(DApps) 和智能合约。
TON 如此特殊,它是易用的,它与 Telegram 深度结合,使得普通人也能轻易使用代币;它又是复杂的,它与其他区块链有着截然不同的架构,而且使用非主流的 FunC 智能合约语言。今天我们从账号、Token、交易的角度讨论一下 TON 的特点及用户资产安全问题。
TON 的特点
账号生成
TON 账号地址的生成方式与大多数区块链都不同,它是一个智能合约地址。首先,开局一个私钥,TON 主要使用 Ed25519 算法生成公钥,生成流程如下:
这里有两种形式的公钥,一种是由私钥计算出的原始公钥,形如:
E39ECDA0A7B0C60A7107EC43967829DBE8BC356A49B9DFC6186B3EAC74B5477D
另一种是“美化”后的公钥,它携带了公钥的一些信息和校验位,形如:Pubjns2gp7DGCnEH7EOWeCnb6Lw1akm538YYaz6sdLVHfRB2
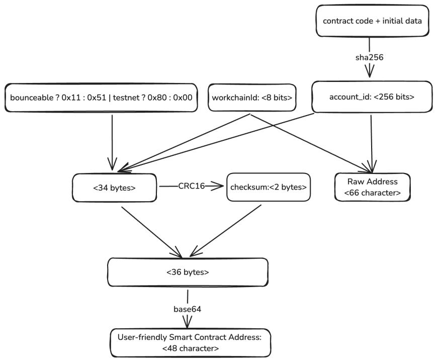
如果认为得到公钥就能像以太坊那样得到账号地址就太天真了,仅仅有用户的公钥还不足以计算出用户的账号地址。我们刚刚说了,用户的账号地址是一个智能合约地址,但是我们连账号都没有,怎么部署智能合约?正确的顺序是先计算地址,接收一点初始金额的代币,然后就可以部署合约。账号地址的计算过程如下图所示:
用户的地址也有多种形式,首先是原始形式,形如:
0:b4c1b2ede12aa76f4a44353944258bcc8f99e9c7c474711a152c78b43218e296
以及用户友好形式,形如:
Mainnet: Bounceable: EQC0wbLt4Sqnb0pENTlEJYvMj5npx8R0cRoVLHi0MhjilkPX Non-bounceable: UQC0wbLt4Sqnb0pENTlEJYvMj5npx8R0cRoVLHi0Mhjilh4STestnet: Bounceable: kQC0wbLt4Sqnb0pENTlEJYvMj5npx8R0cRoVLHi0Mhjilvhd Non-bounceable: 0QC0wbLt4Sqnb0pENTlEJYvMj5npx8R0cRoVLHi0MhjilqWY
细心观察这几个地址就可以看出,它们只有首尾几个字符存在差别,中间的 `account_id` 是一样的,但是我们还是无法看出公钥和账号地址之间的关系,其实玄机就藏在开头的 `initial data` 中,它包含了一个用户的公钥,用户就是通过它掌握钱包合约的所有权。`workchainId` 很好理解,TON 并不是只有一条单链,它由非常多的分片组成,每个分片是整个网络的一部分,处理特定的一组账号和交易。为了定位和管理智能合约,需要明确指出它们位于哪个分片中。`Bounceable` 和 `Non-bounceable` 有什么区别?这和智能合约的工作机制相关,我们先继续往下看。
钱包合约
以下是一个用户钱包合约的一段源代码,可以看到它在接收到用户的消息时读取了 4 个参数(stored_seqno, stored_subwallet, public_key, plugins):
wallet-v4-code.fc
() recv_external(slice in_msg) impure { var signature = in_msg~load_bits(512); var cs = in_msg; var (subwallet_id, valid_until, msg_seqno) = (cs~load_uint(32), cs~load_uint(32), cs~load_uint(32)); throw_if(36, valid_until <= now()); var ds = get_data().begin_parse(); var (stored_seqno, stored_subwallet, public_key, plugins) = (ds~load_uint(32), ds~load_uint(32), ds~load_uint(256), ds~load_dict()); ;;##The Initial Data ds.end_parse(); throw_unless(33, msg_seqno == stored_seqno); throw_unless(34, subwallet_id == stored_subwallet); throw_unless(35, check_signature(slice_hash(in_msg), signature, public_key)); //...}
没错,这个用户的钱包合约在部署的时候,需要传入一些初始参数,其中就包含了一个 256 位的 public_key 信息,这样就确保了每个用户使用相同的合约代码时,有一个独立的合约地址。用户发起的一切交易都需要对 `in_msg` 签名,然后通过自己的钱包合约验证签名(check_signature) 后,由合约去调用链上的一切操作。从这里我们也可以推断出,一个用户的公钥其实是可以对应无数钱包地址的,只需要部署不同源代码的钱包或者不同的初始化数据,就能得到完全不同的合约地址。
Jetton Token
Token 是资产在链上的表现形式,所以它是我们需要了解的一个基本元素。Jetton 是 TON token 的标准形式,Jetton 由两部分合约组成,Jetton-minter 和 Jetton-wallet:
代币被发行时,会创建一个 Jetton-minter 合约,合约初始化记录了代币的总量、管理员、钱包代码等信息。
代币被分发给用户时,Minter 合约会为用户部署一个钱包合约,并在合约初始化时记录用户的余额、所有权、代币 Minter 合约地址、用户钱包代码等信息,每个用户都会独立部署一个合约。注意,这里创建的合约是用于管理特定 Jetton 代币的钱包合约,与用户的账号钱包合约并不相同,这里的 owner_address 记录的是用户的账号钱包地址。
当用户 Alice 给用户 Bob 转账时,调用关系如下:
Alice 在链下的 APP 签名,并通过调用她的钱包合约下达操作指令。这些指令会进一步调用她的代币钱包进行转账。当 Bob 的代币钱包收到代币后,它会通知 Bob 的钱包合约(即 Bob Jetton-wallet 的 Owner 地址)。如果交易过程中有剩余的 Gas,还会返回给响应地址,通常为 Alice 的账号合约。
这是 Tonviewer 浏览器解析的一笔 Jetton 代币转账:
一个 ERC20 转账最少只需要调用一个合约,而一笔 Jetton 代币转账至少要调用四个合约,这么做是为了让转账可以在链上并发进行,提高交易效率。
交易
当 TON 中的某个帐户发生某些事件时,它会引发一笔交易,最常见的事件是“接收某个消息”,交易包括以下内容:
最初触发合约的传入消息(存在特殊的触发方式)
由传入消息引起的合约行动,例如更新合约的存储(可选)
发送给其他参与者的传出消息(可选)
交易需要注意几个特性:
1. 异步:TON 的交易并不是在一次调用里完成的,它可能需要通过消息传递到多个不同的智能合约去执行一系列调用。由于分片链中的路由不同,TON 并不能保证多个智能合约之间的消息传递顺序。
2. 手续费: 异步的特性还会带来一个问题,即消耗的手续费难以预估。因此在发起交易时,钱包通常会多发送一些代币做为手续费。如果调用的合约有良好的手续费处理机制,那么剩余的手续费最后会返还到用户钱包。用户可能会观察到钱包代币突然变少,过几分钟又变多,就是这个原因。
3. 反弹:反弹是合约的一种错误处理机制,当调用的合约不存在或者抛出错误时,如果交易设置为可反弹的,那么就会反弹回一个 bounced 消息给发起调用的合约。例如:用户发起一笔转账,如果调用过程出错了,那么就需要反弹消息,这样用户的钱包合约才能将自己的余额恢复。几乎所有在智能合约之间发送的内部消息都应该是可弹回的,即应该设置它们的“bounce”位。
资产安全
TON 有很多特性会带来安全问题,因此用户也需要了解一些常见的陷阱。
手续费截留攻击
上面说到钱包经常需要多发送一些手续费以防止交易执行失败,这让攻击者找到了作恶的机会。如果你是一个 TON 钱包用户,你可能碰到过这样的情况,钱包里总是会收到各种 NFT 或者代币,本以为只是一些垃圾代币空投,但是一查交易信息,竟然可以卖不少钱?可是当发起交易时,发现需要的手续费超高(1 TON),这时就需要注意了,这可能是手续费诈骗。
攻击者利用精心构造的代币合约,让钱包的预估转账手续费超高,而实际执行时却只是截留手续费,并未发送转账消息。
首尾号钓鱼
首尾号钓鱼不是 TON 上才有,各大公链都存在这种钓鱼攻击。攻击者会为全网每个用户地址都生成一个首尾号相同的高仿账号,当用户发送一笔转账时,攻击者用高仿账号也尾随发送一笔小额转账,目的是在用户的收款记录里留下一个记录。当收款用户想要转回一笔代币时,可能会从历史记录里复制地址,这时很可能复制到攻击者的地址,导致转账到错误地址,攻击者可谓是精准拿捏用户的行为了。
comment 钓鱼
TON 在转账时可以添加一个 comment,用于备注交易信息,这个功能在交易所充值时会频繁用到,交易所通常会要求用户在充值时备注一下用户 ID。但这个功能经常会被恶意利用,攻击者通过在备注里写入欺诈信息来骗取用户的资产。如图所示:
用户尤其需要注意 Anonymous Telegram Number 这个 NFT,如果用户用 Anonymous Telegram Number 开通了 TG 号,但没开 Two-Step Verification,一旦这个 NFT 被钓走,黑客就可以直接登录目标 TG 号,实施后续的资产盗取及欺骗行为。
智能合约漏洞
智能合约的安全漏洞会导致用户放在智能合约的资金受损,用户在选择项目时需要选择经过良好审计的项目。TON 的智能合约主要使用 FunC 语言来编程,也有使用更高级的 Tact,或者更底层的 Fift,都是原创程度很高的语言。新的编程语言会带来新的安全风险,特别是对开发者而言,要有安全编程的良好习惯,掌握最佳安全实践,并且在部署生产环境之前经过严格的安全审计,限于篇幅,本文暂不讨论合约安全。慢雾安全团队已推出 TON 智能合约安全审计服务,欢迎有审计需求的朋友一起探讨。
假充值攻击
钱包或交易所用户需要注意假充值攻击,通常有两种类型的假充值攻击:
假币,攻击者发行一个 metadata 和目标代币相同的代币,如果自动化入账程序没有检查这是否是正确的 minter 合约,那么就会导致错误入账。
反弹,TON 的转账过程需要在两个用户的钱包合约之间发生调用关系,如果接收方的钱包合约不存在,并且交易设置为 Bounceable,这时消息会被反弹,原始资金在扣除手续费后将返还给发送方。对细节感兴趣的朋友可以查看我们之前披露过的假充值文章。
总结
本文从 TON 的公私钥创建、钱包合约、Token 的形式、交易特性等角度介绍了 TON 的一些基础的技术原理,同时也探讨了使用 TON 的过程中可能存在的安全问题,希望能给大家的学习带来启发。

